Introducing Inline Citations: Traceable AI for Technical Industries
Rapidflare Agents now support inline citations, enabling traceable, verifiable AI answers grounded in datasheets, manuals, and standards documents. Built for technical industries where accuracy and compliance matter.
Contents
In technical industries, “close enough” isn’t good enough.
When a sales engineer recommends a component… When support interprets a spec sheet… When a customer needs confirmation on compliance…
The answer must not only be accurate, it must also be traceable.
Rapidflare’s inline citations feature ensures that every answer can be backed by the exact source it came from, whether that’s a datasheet, internal manual, standards document, or official website.
What Are Inline Citations and Why Do They Matter?
Inline citations are source references embedded directly within AI responses.
When an agent answers a question, it includes citation badges that show where the information came from, a web link to the document, it’s title, and the a “claim” - i.e. the exact supporting statement
Users can hover to see the full document title, or click to open the source and automatically jump to the highlighted passage.
This matters because in industries like Electronics, Semiconductors, and Physical security, incorrect information doesn’t just slow teams down. It can lead to compliance risks, technical errors, and lost trust.
The Impact for Our Customers
Inline citations:
- Remove dependency on a handful of product experts
- Allow sales and support teams to answer confidently
- Reduce verification time
- Increase trust in AI outputs
- Provide traceability for audit and compliance
Instead of:
“Let me double-check that.”
Teams can say:
“Here’s the answer and here’s exactly where it’s documented.”
That shift changes speed, confidence, and scalability across the organization.
Real-World Example: Security Industry Association (SIA)
The Security Industry Association (SIA) operates in a content-rich, multifaceted ecosystem that includes:
- Major industry events
- Education and certifications
- Standards development
- Advocacy resources
Their website reflects the depth and complexity of the security industry.With so much layered information, finding precise answers can require thoughtful navigation.
By implementing Rapidflare Agents with inline citations:
- Users can ask detailed questions about programs, events, or policies
- The agent responds using official SIA content
- Citation badges allow instant verification
- Clicking a badge opens the source and highlights the exact referenced passage
The result?
Faster access to trusted information, without sacrificing accuracy.
Video 1: Highlights how inline citations create a seamless experience in AskSIA by instantly connecting answers to their original sources.
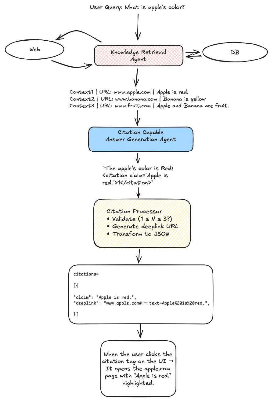
How Inline Citations Work
Under the hood, inline citations are powered by a citation-backed Retrieval-Augmented Generation (RAG) architecture.
Here’s the simplified flow:
Step 1: Retrieve Relevant Context
When a user asks a question, the system retrieves relevant document sections from connected knowledge sources.
Step 2: Guided Answer Generation
During answer generation, the model receives:
- The user’s query
- The retrieved context
- A structured prompt instructing it to:
- Extract the exact supporting claim
- Attach a citation tag referencing the correct document
Step 3: Frontend Rendering
On the frontend:
- Citation tags are rendered as badges
- Hovering reveals the source document
- Clicking opens the original page
- The exact cited passage is highlighted via deeplink
Only the sources actually used in generating the answer are shown.

Image 1 : Typical flow depicting guided answer generation in RAG
Making AI Usable in High-Precision Environments
Inline citations provide a missing layer of accountability by directly linking answers back to authoritative source documentation. Future work in this area involves scoring our answers on citations and powering our hallucination warning indicators when we find a mismatched ratio of citations to answer density.
For enterprises managing complex product specifications, standards-driven requirements, and critical customer-facing knowledge, this capability is foundational to deploying AI at scale with confidence.
About the author
Founding Engineer at Rapidflare working on generative AI. Computer Science graduate from Arizona State University (Dean's List), where he researched large language models in the ARC Lab and built computer-vision and OCR systems for logistics automation.
